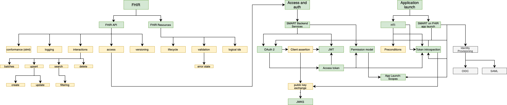
Topics samenhang
FHIR
FHIR API
| Onderwerp | Link | 
|---|---|
| Conformance | TOP-KT-016 - SMART on FHIR Conformiteit | 
| Logging | TOP-KT-011 - Logging en tracing | 
| Interactions | TOP-KT-002a - FHIR Resource Service interacties | 
| Access | TOP-KT-005 - Toegangsbeheersing | 
| Versioning | TOP-KT-014 - Versiebeheer en -beleid | 
FHIR Resources
| Onderwerp | Link | 
|---|---|
| Lifecycle | TOP-KT-013 - Levenscyclus van een FHIR Resource | 
| Validation | TOP-KT-010 - Validatie | 
| Logical ID's | TOP-KT-003 - Logische ID, bedrijfsidentifier, referenties en referentie integriteit | 
Access & Authentication
Smart backend services
Application Launch
HTI
| Onderwerp | Link | 
|---|---|
| JWT | TOP-KT-007 - Koppeltaal Launch | 
| Token introspection | TOP-KT-021 - Token Introspection | 
| Public key exchange / JWKS | TOP-KT-020 - Uitwisseling publieke sleutels | 
SMART on FHIR App Launch
| Onderwerp | Link | 
|---|---|
| OAuth | TOP-KT-007 - Koppeltaal Launch | 
| Launch Scopes | TOP-KT-007 - Koppeltaal Launch | 
| Public key exchange / JWKS | TOP-KT-020 - Uitwisseling publieke sleutels | 
